Модуль появился в 19 версии Canape CMS. Он позволяет выводить в разделе "Главная" или в любом другом разделе подразделы в виде изображений с ссылками.
В Canape CMS модуль реализован отдельной вкладкой, которая присутствует в каждом разделе. В нем выводятся разделы со следующими типами видимости - Видимый, Скрыт из меню.
Кнопка "Сохранить" - при нажатии происходит сохранение данных
Кнопка "Назад" - при нажатии происходит сброс добавленных данных
Кнопка "Настройка дизайна" - при нажатии происходит переход в интерфейс настройки дизайна раздела в модуле. Внимание! Данный интерфейс доступен только в том случае, если подключен специальный дизайн.
Кнопка "Установить рекурсивно" - относится к функционалу "Рекурсивная разводка". При нажатии происходит установка галочки "Выводить подразделы" в текущем разделе и галочек "Выводить раздел в разводку" в подразделах раздела.
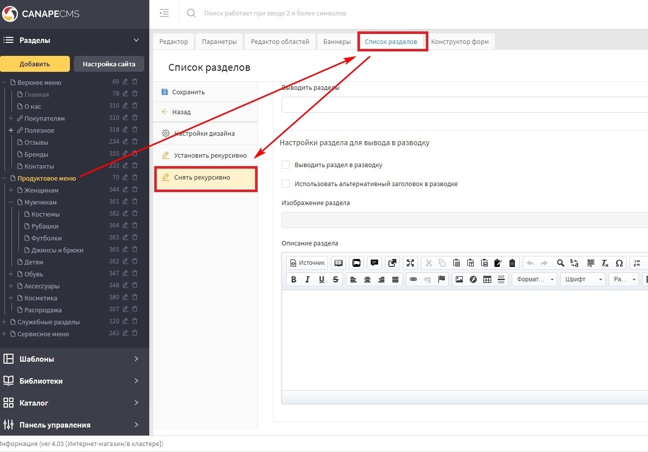
Кнопка "Снять рекурсивно" - относится к функционалу "Рекурсивная разводка". При нажатии происходит снятие галочки "Выводить подразделы" в текущем разделе и галочек "Выводить раздел в разводку" в подразделах раздела.
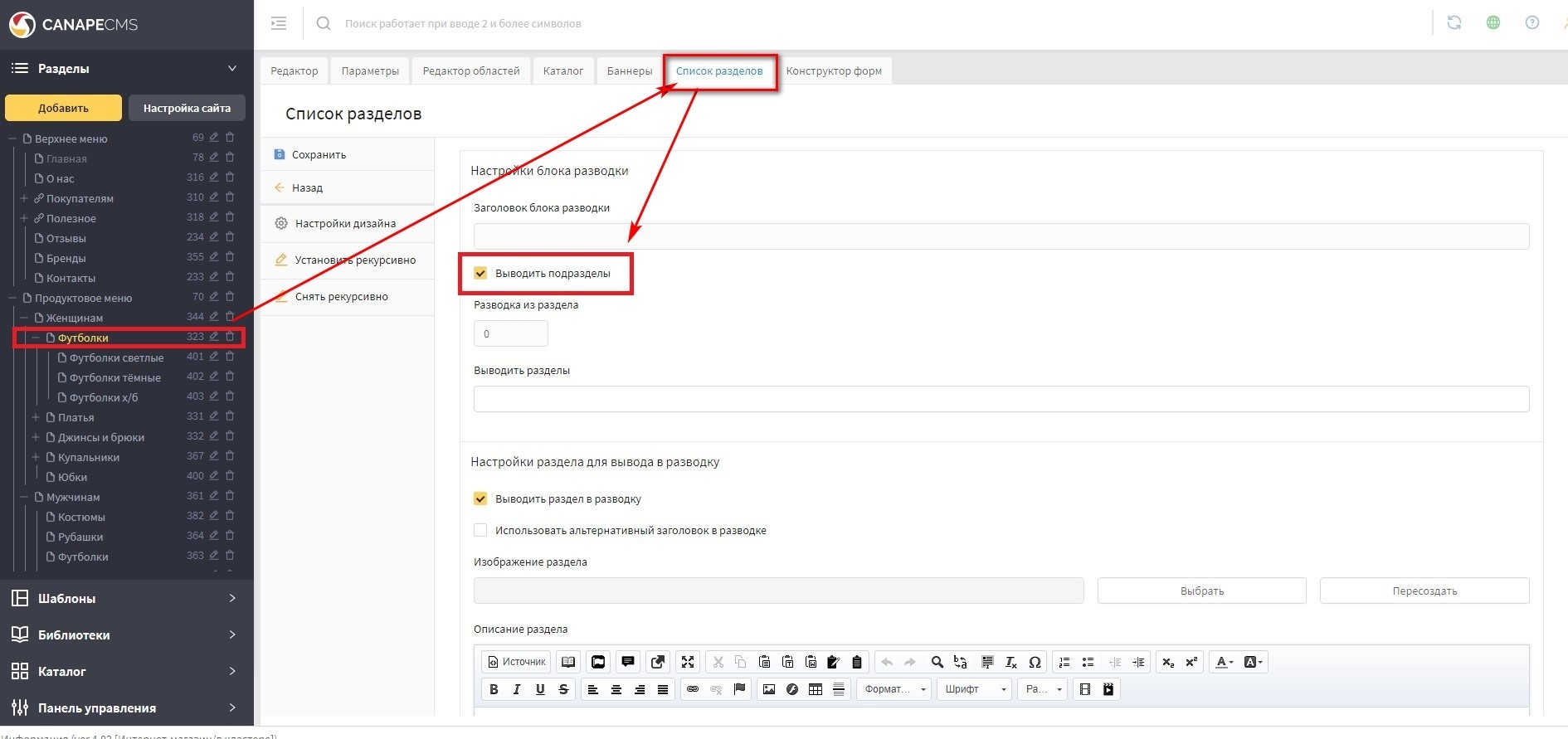
Настройки блока разводки:
Заголовок блока разводки - указывается заголовок для каждого отдельного блока разводки, можно также оставить его пустым.
Галочка "Выводить подразделы" - при установке выводятся входящие в раздел подразделы, либо подразделы из указанного в поле "Выводить из раздела" раздела.
Поле "Разводка из раздела" - с помощью данного поля можно вывести подразделы из определенного раздела, например из Левого меню. Прописывается только один id раздела.
Поле "Выводить разделы" - поле типа выпадающий список, позволяющий выводить в модуле на странице любые разделы сайта. Поле добавлено в 30 версии Canape CMS.
Настройки раздела для вывода в разводку:
Галочка "Выводить раздел в разводку" - активирует вывод раздела в модуль.
Галочка "Использовать альтернативный заголовок в разводке" - в качестве заголовка будет использоваться альтернативный заголовок, указанный в редакторе раздела.
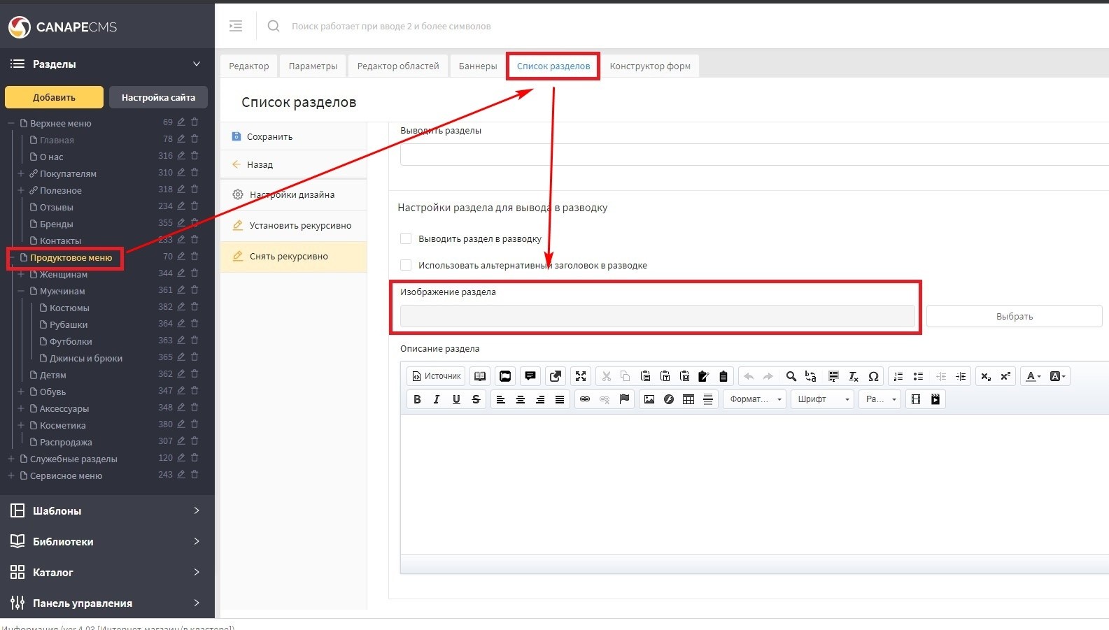
Поле "Изображение раздела" - с помощью данного поля можно добавить изображение к разделу в модуле. Поле добавлено в 27 версии Canape CMS. Подробнее.
Поле "Описание раздела" - визивиг редактор, с помощью которого можно добавить описание для раздела в модуле. Поле добавлено в 26 версии Canape CMS. Подробнее.
Данный способ позволяет вывести все подразделы 1 уровня в раздел. Скриншот
Настройка:
заходим в CMS, находим раздел, в котором будут выводиться подразделы (выводящий раздел), переходим на вкладку "Список разделов", устанавливаем галочку "Выводить подразделы". Скриншот.
заходим в подраздел первого уровня, на вкладке "Список разделов" устанавливаем галочку "Выводить раздел в разводку". Так делаем для всех необходимых подразделов. Скриншот.
С помощью данного способа можно вывести разделы, которые не являются подразделами для выводящего раздела. Скриншот
Настройка на примере вывода разделов левого меню в раздел "Главная":
заходим в раздел Главная (выводящий раздел), переходим на вкладку "Список разделов", устанавливаем галочку "Выводить подразделы" и в поле "Выводить из раздела" указываем id раздела "Меню слева" - 70. В данном случае раздел "Меню слева" будет собирающим разделом. Скриншот.
переходим в "Меню слева" и в каждом разделе 1 уровня, на вкладке "Список разделов" устанавливаем галочку "Выводить раздел в разводку". Скриншот
открываем главную страницу сайта и проверяем вывод разделов.
Данный способ позволяет вывести любой раздел. Скриншот
Поле представляет собой мультисписок, в котором выводится дерево всех разделов. С помощью него можно вывести любые разделы в разводку текущей страницы с типом видимости "Видимый". Скриншот
Разделы, выводимые из поля "Выводить разделы", всегда выводятся первыми в списке.
В версии 26.1 Canape CMS добавлена функционал "Рекурсивная разводка".
С помощью функционал можно включить/выключить вывод подразделов в раздел сразу для всех разделов сайта.
Механика работы.
Чтобы включить функционал, необходимо выбрать дерево разделов, открыть вкладку "список разделов" и нажать на кнопку "Установить рекурсивно". Скриншот.
В результате выполненных действий в выбранном разделе автоматически установиться галочка "выводить подразделы", а в остальных подразделах автоматически установятся галочки "выводить подразделы" и "выводить раздел в разводку". На сайте в выбранном разделе и подразделах будет отображаться разводка.
Чтобы выключить функционал, необходимо выбрать дерево разделов, открыть вкладку "список разделов" и нажать на кнопку "Снять рекурсивно". Скриншот.
В результате выполненных действий в выбранном разделе автоматически пропадет галочка "выводить подразделы", а в остальных подразделах автоматически пропадут галочки "выводить подразделы" и "выводить раздел в разводку". На сайте в выбранном разделе и подразделах разводка пропадет.
В 26 версии CMS добавлена возможность выводить текст с описанием раздела.
Данный функционал работает только в том случае, если это предусмотрено дизайном сайта, в противном случае текст выводится не будет.
Механика
Для вывода текста необходимо открыть в нужном разделе вкладку "Список разделов" и в поле "Описание раздела" ввести краткий текст (скриншот), он выведется автоматически. Скриншот.