кнопка "Добавить" - при нажатии на кнопку осуществляется переход в интерфейс добавления новостей
колонка "ID" - в ней выводиться ID новости.
колонка "Название" - в ней выводится название новости.
колонка "Дата публикации" - в ней выводиться дата и время создания новости.
колонка "Активность" - в данной колонке выводится параметр "Активность". Галочку можно редактировать в списке, при ее установке новость выводится на сайте.
колонка "На главной" - в данной колонке выводится параметр "На главной". Галочку можно редактировать в списке, при ее установке новость выводится в разделе "Главная".
колонка "Иконки" - в данной колонке 2 иконки - редактировать и удалить.
кнопка "Сохранить" - при нажатии осуществляется сохранение изменений и возврат в списковый интерфейс
кнопка "Назад" - при нажатии осуществляется возврат в предыдущий интерфейс без сохранения изменений
кнопка "Удалить" - при нажатии осуществляется удаление новости.
"Название" - поле для ввода названия новости.
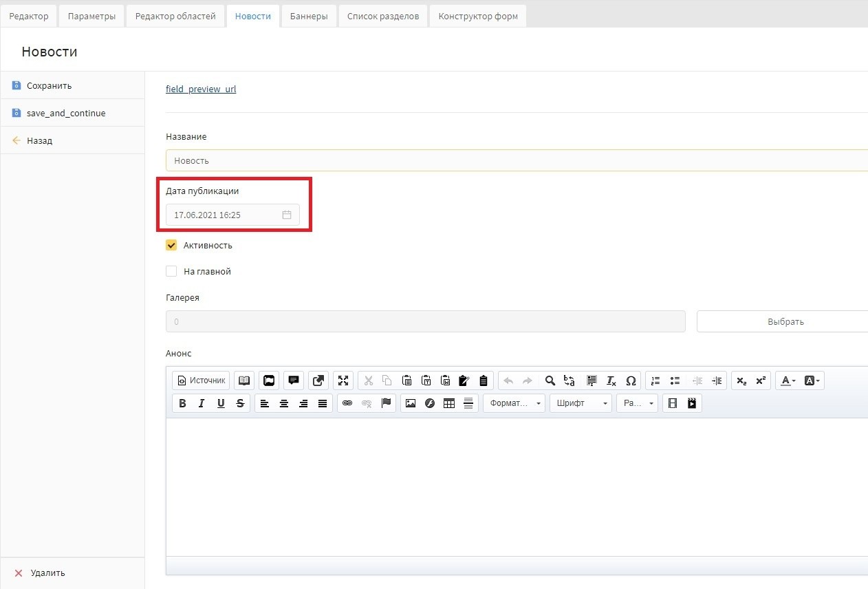
"Дата публикации" - поле для ввода даты публикации, оно разделено на 2 части - "Дата" и "Время". При создании новости автоматически выставляется текущая дата и время.
"Активность" - галочка, при ее установке новость выводится на сайте, если галочка отсутствует, то новость не выводится. Галочка установлена по умолчанию.
"На главной" - галочка, при ее установке новость выводится в разделе "Главная", если галочка отсутствует, то новость не выводится.
"Галерея" - поле предназначено для добавления изображения к новости. Поле доступно при подключенном функционале галереи в новостях.
"Анонс" - поле предназначено для ввода краткого описания новости. Текст выводится в списке новостей, как в разделе новостей, так и в разделе "Главная".
"Полный текст" - поле предназначено для ввода полного описания новости. Текст выводиться в подробно описании новости
"Ссылка" - поле предназначено для добавления ссылки, ведущей на сторонний сайт. Ссылку можно вводить как с префиксом http так и без. При нажатии на заголовок новости будет осуществлен переход по ссылке.
"Источник" - поле предназначено для указания источника, где взята информация для новости. Ссылку можно вводить как с префиксом http так и без. Ссылка будет выведена в подробном описании новости, под словом "Источник".
"Псевдоним" - поле предназначено для ввода ЧПУ новости. Заполняется автоматически, после создания новости, путем транслитерации поля "Названия".
Блок "SEO данные" - в данном блоке можно редактировать seo данные для новости. По умолчанию они строятся по шаблону. Подробнее.
в панели "Разделы" найдите раздел типа "Новости", нажмите на него и в правой части откройте панель "Новости". Скриншот
в панели "Новости" нажмите иконку "Редактировать" у нужной новости. Скриншот
в поле "Дата публикации" измените дату новости на более раннюю или более позднюю, в зависимости от того, в какой части списка должна быть расположена новость. Скриншот
нажмите "Сохранить" и проверьте порядок отображения новости на сайте.