Данный тип раздела предназначен для работы с отзывами. С помощью него можно добавлять/редактировать отзывы, настраивать вывод отзывов.

Набор элементов:
- кнопка "Письма.Раздел" - осуществляется переход в интерфейс настройки писем для отзывов в разделе
- кнопка "Письма.Каталог" - осуществляется переход в интерфейс настройки писем для отзывов в каталоге
- кнопка "Добавить" - при помощи данной кнопки осуществляется добавление отзыва
- поле "Статус активации" - при помощи данного поля можно фильтровать отзывы в списке по 3 параметрам - все, новый, одобрен и отклонен.
- колонка "ID" - в ней выводиться ID отзыва.
- колонка "ФИО" - в ней выводиться ФИО отзыва
- колонка "Дата" - в ней выводиться дата отзывов
- колонка "Отзыв" - в ней выводится текст отзыва
- колонка "Просмотр" - в ней выводиться ссылка на раздел, где выводиться отзыв
- колонка "Статус" - в данной колонке выводится статус отзывов.
- колонка "На главной" - в данной колонке выводится параметр "На главной" для отзыва. Параметр можно редактировать в списке. При установке отзыв выводится в разделе "Главная", если это предусмотрено функционалом сайта.
- колонка "Иконки" - в данной колонке 3 иконки - статус, редактировать и удалить.

Набор элементов:
- кнопка "Сохранить" - при помощи данной кнопки осуществляется сохранение изменений отзыва
- кнопка "Назад" - при помощи данной кнопки осуществляется выход из интерфейса, без сохранения
- кнопка "Одобрить" - при помощи данной кнопки осуществляется добавление отзыва
- кнопка "Отклонить" - при помощи данной кнопки осуществляется отклонение отзыва
- кнопка "Удалить" - при помощи данной кнопки осуществляется удаление отзыва
- поле "Просмотр" - в поле указывается ссылка на раздел, где расположен отзыв
- поле "Статус" - в поле указывается статус отзыва
- поле "Оценка" - в поле указывается оценка, можно указать цифры от 0 до 5. Внимание! Данный параметр доступен только в случае, если подключен соответствующий функционал на сайте.
- поле "Тип" - в поле указывается тип отзыва, может быть раздел или каталог.
- поле "Дата" - в поле указывается дата и время оставления отзыва
- поле "ФИО" - в поле указывается ФИО оставившего отзыв
- поле "Email" - в поле указывается email оставившего отзыв
- поле "Город" - в поле указывается город оставившего отзыв
- поле "Компания" - в поле указывается компания оставившего отзыв. Внимание! Данный параметр доступен только в случае, если подключен соответствующий функционал на сайте.
- поле "Галерея" - в поле добавляется изображение для отзыва. Внимание! Данный параметр доступен только в случае, если подключен соответствующий функционал на сайте.
- поле "Отзыв" - в поле пишется отзыв
- в панели "Разделы" найдите раздел типа "Отзывы", нажмите на него и в правой части откройте панель "Отзывы". Скриншот
- найдите отзыв со статусом "Новый" и:
- если вы знакомы с текстом отзыва, то нажмите на иконку "Одобрено". Скриншот
- если вы не знакомы с текстом отзыва, то нажмите на иконку "Редактирования" (скриншот), в открывшемся интерфейсе ознакомьтесь с отзывом и нажмите на кнопку "Одобрить". Скриншот
- проверьте появление отзыва в разделе.
Если вы не знаете, где находится раздел типа "Отзывы", то можно одобрить через панель "Отзывы".
- в панели "Разделы" найдите раздел типа "Отзывы", нажмите на него и в правой части откройте панель "Отзывы". Скриншот
- найдите нужный отзыв и на иконку "Отклонить". Скриншот
- проверьте появление отзыва в разделе.
Если вы не знаете, где находится раздел типа "Отзывы", то можно отклонить через панель "Отзывы".
Отзывы на сайт может добавлять сам администратор из системы администрирования.
- в панели "Разделы" найдите раздел типа "Отзывы", нажмите на него и в правой части откройте панель "Отзывы". Скриншот
- нажмите на кнопку "Добавить".
- в открывшемся интерфейсе заполняем необходимы поля (описание интерфейса) и нажмите на "Одобрить". Скриншот
- проверьте появление отзыва в разделе на сайте
- в панели "Разделы" найдите раздел типа "Отзывы", нажмите на него и в правой части откройте панель "Отзывы". Скриншот
- найдите нужный отзыв и на иконку "Удалить". Скриншот
- проверьте отсутствие отзыва в разделе.
Если вы не знаете, где находится раздел типа "Отзывы", то отзыв можно удалить через панель "Отзывы".
В Canape CMS можно выводить отзывы в раздел "Главная", если это предусмотрено функционалом сайта.
Для этого необходимо:
- в панели "Разделы" найдите раздел типа "Отзывы", нажмите на него и в правой части откройте панель "Отзывы". Скриншот
- найдите нужный отзыв и установите галочку "На главной". Скриншот
- проверьте появление отзыва в разделе "Главная".
С помощью данного функционала можно настроить сообщения, которые приходят администратору и пользователю сайта при оставлении отзыва в разделе.
Для перехода в интерфейс необходимо в панели "Разделы" найти раздел типа "Отзывы", а в ней открыть панель "Отзывы" и нажать на кнопку "Письма.раздел". Скриншот.
1. Сообщение администратору сайта о новом отзыве. Скриншот
Данное сообщение приходит администратору сайта, после того как пользователь оставляет отзыв на сайте.
2. Автоответ пользователю, после оставления отзыва. Скриншот
Данное сообщение приходит автору отзыва на сайте, после того как отправлена форма.
3. Сообщения механизма уведомления пользователя об отзыве. Скриншот.
Данные сообщения, приходя пользователю только в случае, если включен функционал оповещения пользователя
Данный функционал подключается с помощью параметра "Включить уведомления пользователю". Скриншот.
В случае, если функционал включен, то при одобрении или отклонении отзыва пользователю, оставившего его, приходит уведомление с текстом
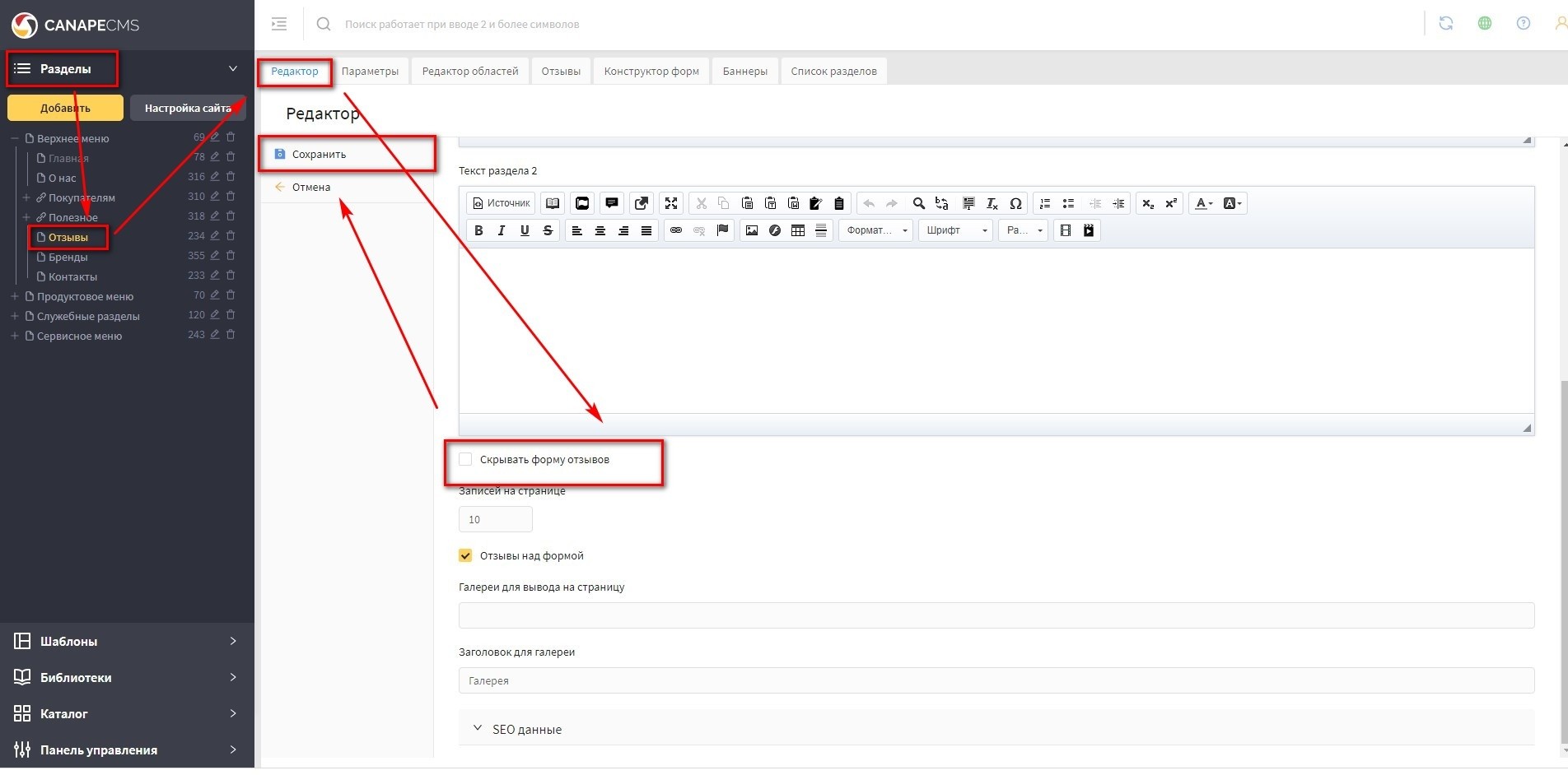
В разделе типа "Отзывы" можно, при необходимости, скрыть форму отзывы. Скриншот
Чтобы это сделать, нужно:
- в панели "Разделы" найдите раздел типа "Отзывы", нажмите на него и в правой части откройте вкладку "Редактор". Скриншот
- на вкладке "Редактор" опуститесь в самый низ вкладки, установите галочку "Скрывать форму отзывов" и нажмите "Сохранить". Скриншот
- проверьте на странице сайта что форма пропала.
В разделе типа "Отзывы" можно редактировать количество выводимых на странице отзывов.
Для настройки количества нужно:
- в панели "Разделы" найдите раздел типа "Отзывы", нажмите на него и в правой части откройте вкладку "Редактор". Скриншот
- на вкладке "Редактор" опуститесь в самый низ вкладки, в поле "Записей на странице" введите нужное число и нажмите "Сохранить". Скриншот
- проверьте изменения на странице сайта.
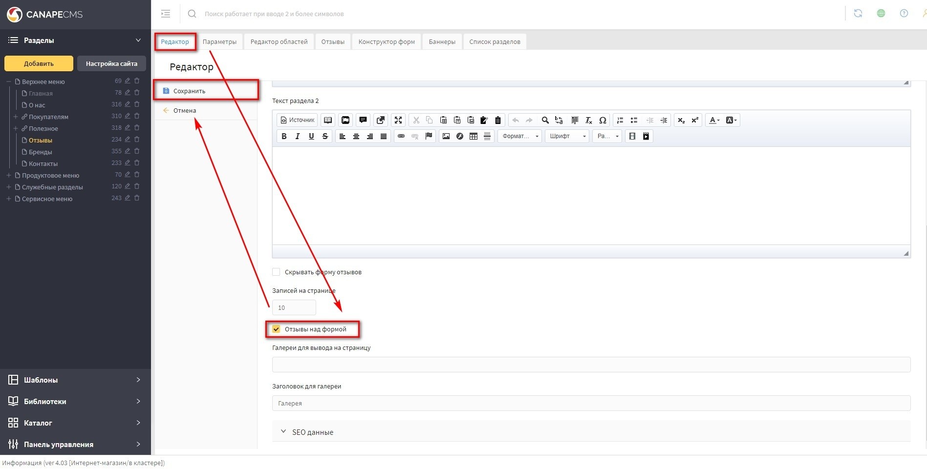
В разделе типа "Отзывы" можно, при необходимости, изменить расположение формы отзывов на сайте. Скриншот
Чтобы это сделать, нужно:
- в панели "Разделы" найдите раздел типа "Отзывы", нажмите на него и в правой части откройте вкладку "Редактор". Скриншот
- на вкладке "Редактор" опуститесь в самый низ вкладки, установите галочку "Отзывы над формой" и нажмите "Сохранить". Скриншот
- проверьте на странице сайта что форма пропала.
В версии 23.2 Canape CMS добавлена возможность выставления оценки для отзывов (выставления звездочек).
Если данный функционал доступен, то в отзывах на сайте можно будет поставить оценку, выбрав нужное количество звездочек. Скриншот.
Чтобы отредактировать оценку в отзывах для раздела и отзывах в товарах, нужно:
- в панели "Разделы" найдите раздел типа "Отзывы", нажмите на него и в правой части откройте панель "Отзывы". Скриншот
- выберите нужный отзыв и нажмите на иконку "Редактирования". Скриншот
- в открывшемся интерфейсе найдите поле "Оценка", установите нужно значений и нажмите "Сохранить".
- проверьте изменение оценки для отзыва в разделе на сайте.