В данном разделе описаны базовые инструкции по работе c каталогом. Набор инструкций делиться на 2 группы, в зависимости от механизма добавления товаров:
- для сайтов Canape CMS версии 18.3 и выше, где категории создавать уже не обязательно и товары можно добавлять в разделе.
- для сайтов Canape CMS версии 18.2 и ниже, где нужно создавать категории, добавлять товары только через них, связывать категории с каталогом.
Для создания раздела с каталогом необходимо выполнить следующие действия:
- авторизуйтесь в Canape CMS
- в панели "Разделы" выберите место, где должен располагаться раздел и нажмите "Добавить". Скриншот
- в открывшейся форме заполните поля и нажмите "Сохранить". Скриншот. Обязательно в поле "Тип раздела" выберите "Каталог".
- раздел создан.
В Canape CMS версии 23.1 переделана вкладка "Каталог" - убрано меню категорий, перенесены панели настроек.
В Canape CMS версии 18.3 добавлена возможность добавления товара через раздел, не создавая категорию. Категория создается автоматически, при создании раздела типа "Каталог".
Чтобы добавить товар в раздел, выполните следующий ряд действий:
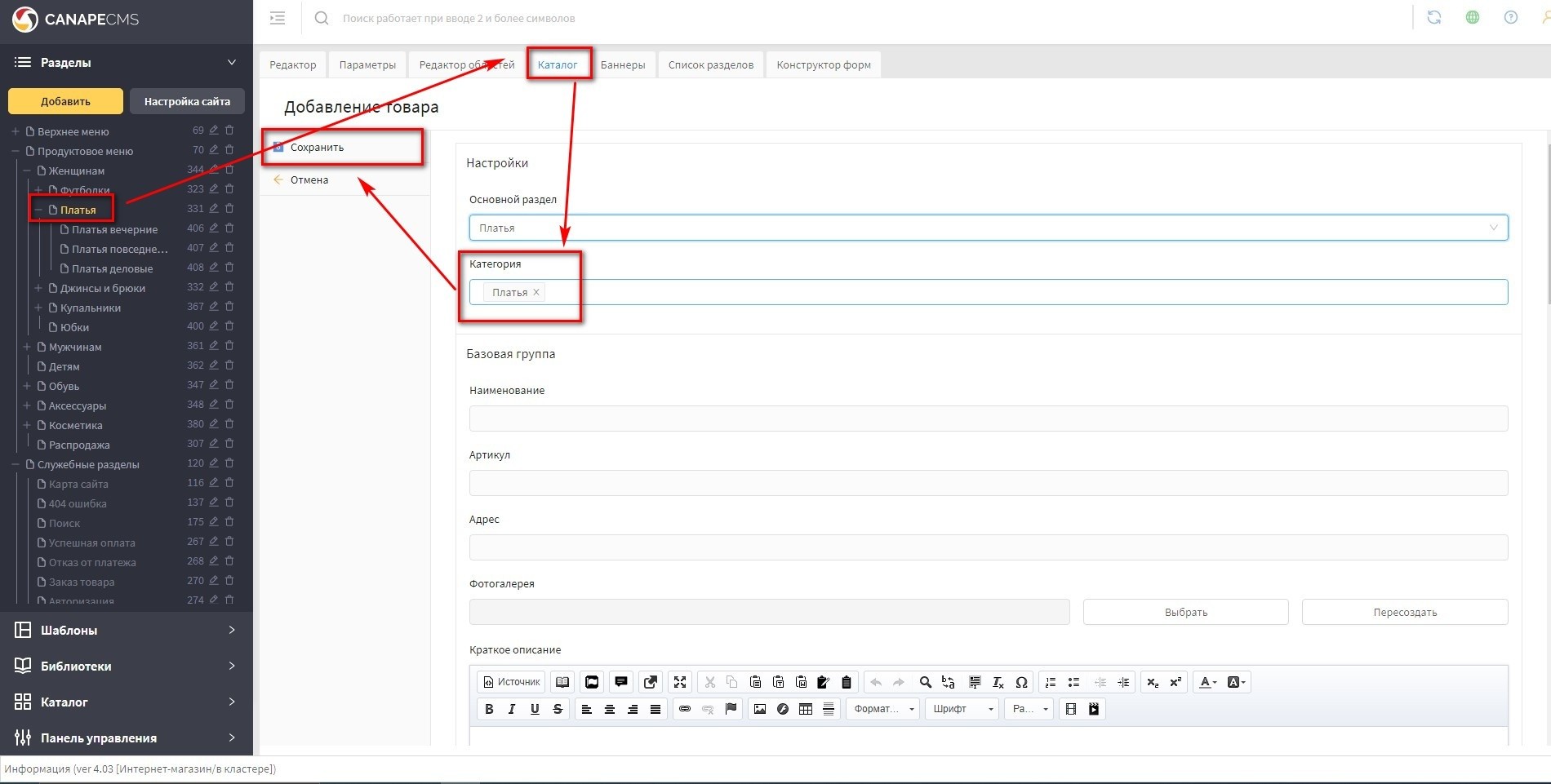
- в панели "Разделы" найдите раздел, куда нужно добавить товар, нажмите на него и откройте вкладку "Каталог". Скриншот
- на вкладке "Каталог", если не выбрана карточка товаров, то в поле "Раздел с товарами" выберите карточку товара и нажмите "Сохранить". Скриншот
- в интерфейсе "Список товаров" нажмите на кнопку "Добавить". Скриншот
- в открывшемся интерфейсе добавления товара (подробнее) заполните, необходимы поля и нажмите "Сохранить". Скриншот
- товар добавлен, проверьте его появление в разделе
В разделе типа "Каталог" предусмотрен набор индивидуальных настроек для раздела.
Чтобы открыть интерфейс настройки необходимо в разделе типа "Каталог" открыть вкладку "Каталог" и нажать кнопку "Настройки". Скриншот
Внимание! Набор настроек может отличаться в зависимости от версии Canape CMS.
Доступные настройки:
- Шаблон вывода списка - настройка позволяет сменить шаблон вывод товаров в разделе. Доступно 3 варианта - Список, Галерея и Таблица.
- Количество позиций на страницу - данная настройка регулирует количество товаров выводимых на странице раздела
- Показать панель фильтра в списке - данная настройка включает панель фильтра в разделе. Подробнее
Настройка работает, только если на сайте подключен модуль "Фильтр".
- Показать панель сортировки в списке - данная настройка позволяет подключить модуль сортировки в разделе. Подробнее.
- Раздел с формой заказа - данная настройка актуальна для сайта типа каталог, с помощью нее задается форма, в которую будет переводиться товар при нажатии кнопки "Заказать".
- Шаблон сопутствующих товаров - данная настройка позволяет изменять шаблон вывода сопутствующих товаров в разделе. Доступно 3 варианта - Список, Галерея и Таблица. Подробнее.
Настройка работает, только если на сайте подключен модуль "Сопутствующие товары".
- Шаблон товаров из комплектов - данная настройка позволяет изменять шаблон вывода комплектных товаров в разделе. Доступно 3 варианта - Список, Галерея и Таблица. Подробнее.
Настройка работает, только если на сайте подключен модуль "Комплекты".
- Выводить все товары из подразделов - данная настройка позволяет вывести в разделе все товары из подразделов. Подробнее.
- Разделы для вывода случайных сопутствующих - данная настройка позволяет выбрать раздел, откуда будут браться случайные сопутствующие товары. Подробнее.
Настройка работает, только если на сайте подключен модуль "Случайные сопутствующие товары".
Данная инструкция актуальна для сайтов, разработанных на версиях Canape CMS начиная с 17 по 18.2.
Чтобы добавить категорию товара нужно:
- авторизоваться в Canape CMS
- перейти в панель "Каталог", нажмите на категорию "Все товары" и нажмите "Добавить". Скриншот
Внимание! если необходимо, чтобы категория располагалась в другой категории, то выделите ее.
- в открывшемся интерфейсе введите название категории и нажмите "Сохранить". Скриншот
- появится новая категория, перейдите на вкладку "Товары" и нажмите на кнопку "Карточки". Скриншот
- в открывшемся интерфейсе в поле "Карточка товара" выберите карточку товара и нажмите "Сохранить". Скриншот
Категория добавлена, теперь надо связать ее с разделом типа "Каталог". Подробнее.
- откройте вкладку "Разделы", в ней выберите место для раздела и нажмите "Добавить". Скриншот
в интерфейсе добавления разделов заполните необходимые поля и нажмите "Сохранить". Скриншот
Внимание! В поле "Тип раздела" укажите "Каталог".
- в созданном разделе перейдите на вкладку "Каталог" и в поле "Категория" выберите нужную категорию товаров и нажмите "Сохранить". Скриншот
- категория связана с разделом. Проверьте отображение в разделе на сайте.
Данная инструкция актуальна для сайтов, разработанных на версиях Canape CMS начиная с 17 по 18.2.
Чтобы добавить товар нужно:
- авторизуйтесь в Canape CMS
- откройте панель "Каталог", выберите нужную категорию, нажмите на панель "Товары" и нажмите на кнопку "Добавить". Скриншот
- в открывшемся интерфейсе добавления товара (подробнее) заполните, необходимы поля и нажмите "Сохранить". Скриншот
- товар добавлен, проверьте его появление в разделе на сайте.
В разделе типа "Каталог" предусмотрен набор индивидуальных настроек для раздела.
Чтобы открыть интерфейс настройки необходимо в разделе типа "Каталог" открыть вкладку "Каталог" и:
- для версии 18.3 и выше Canape CMS нажмите кнопку "Настройки". Скриншот
- для версии 18.2 и ниже Canape CMS сразу откроется интерфейс настройки. Скриншот
Внимание! Набор настроек может отличаться в зависимости от версии Canape CMS.
Доступные настройки:
- Категория - настройка для привязки категории к разделу. Можно задать только 1 категорию.
- Шаблон вывода списка - настройка позволяет сменить шаблон вывод товаров в разделе. Доступно 3 варианта - Список, Галерея и Таблица.
- Количество позиций на страницу - данная настройка регулирует количество товаров выводимых на странице раздела
- Показать панель фильтра в списке - данная настройка включает панель фильтра в разделе. Подробнее
Настройка работает, только если на сайте подключен модуль "Фильтр".
- Раздел с формой заказа - данная настройка актуальна для сайта типа каталог, с помощью нее задается форма, в которую будет переводиться товар при нажатии кнопки "Заказать".
В данном разделе описаны базовые инструкции по работе c каталогом. Набор инструкций делиться на 2 группы, в зависимости от механизма добавления товаров:
- для сайтов Canape CMS версии 18.3 и выше, где категории создавать уже не обязательно и товары можно добавлять в разделе.
- для сайтов Canape CMS версии 18.2 и ниже, где нужно создавать категории, добавлять товары только через них, связывать категории с каталогом.
Для создания раздела с каталогом необходимо выполнить следующие действия:
- авторизуйтесь в Canape CMS
- в панели "Разделы" выберите место, где должен располагаться раздел и нажмите "Добавить". Скриншот
- в открывшейся форме заполните поля и нажмите "Сохранить". Скриншот. Обязательно в поле "Тип раздела" выберите "Каталог".
- раздел создан.
В Canape CMS версии 23.1 переделана вкладка "Каталог" - убрано меню категорий, перенесены панели настроек.
В Canape CMS версии 18.3 добавлена возможность добавления товара через раздел, не создавая категорию. Категория создается автоматически, при создании раздела типа "Каталог".
Чтобы добавить товар в раздел, выполните следующий ряд действий:
- в панели "Разделы" найдите раздел, куда нужно добавить товар, нажмите на него и откройте вкладку "Каталог". Скриншот
- на вкладке "Каталог", если не выбрана карточка товаров, то в поле "Раздел с товарами" выберите карточку товара и нажмите "Сохранить". Скриншот
- в интерфейсе "Список товаров" нажмите на кнопку "Добавить". Скриншот
- в открывшемся интерфейсе добавления товара (подробнее) заполните, необходимы поля и нажмите "Сохранить". Скриншот
- товар добавлен, проверьте его появление в разделе
В разделе типа "Каталог" предусмотрен набор индивидуальных настроек для раздела.
Чтобы открыть интерфейс настройки необходимо в разделе типа "Каталог" открыть вкладку "Каталог" и нажать кнопку "Настройки". Скриншот
Внимание! Набор настроек может отличаться в зависимости от версии Canape CMS.
Доступные настройки:
- Шаблон вывода списка - настройка позволяет сменить шаблон вывод товаров в разделе. Доступно 3 варианта - Список, Галерея и Таблица.
- Количество позиций на страницу - данная настройка регулирует количество товаров выводимых на странице раздела
- Показать панель фильтра в списке - данная настройка включает панель фильтра в разделе. Подробнее
Настройка работает, только если на сайте подключен модуль "Фильтр".
- Показать панель сортировки в списке - данная настройка позволяет подключить модуль сортировки в разделе. Подробнее.
- Раздел с формой заказа - данная настройка актуальна для сайта типа каталог, с помощью нее задается форма, в которую будет переводиться товар при нажатии кнопки "Заказать".
- Шаблон сопутствующих товаров - данная настройка позволяет изменять шаблон вывода сопутствующих товаров в разделе. Доступно 3 варианта - Список, Галерея и Таблица. Подробнее.
Настройка работает, только если на сайте подключен модуль "Сопутствующие товары".
- Шаблон товаров из комплектов - данная настройка позволяет изменять шаблон вывода комплектных товаров в разделе. Доступно 3 варианта - Список, Галерея и Таблица. Подробнее.
Настройка работает, только если на сайте подключен модуль "Комплекты".
- Выводить все товары из подразделов - данная настройка позволяет вывести в разделе все товары из подразделов. Подробнее.
- Разделы для вывода случайных сопутствующих - данная настройка позволяет выбрать раздел, откуда будут браться случайные сопутствующие товары. Подробнее.
Настройка работает, только если на сайте подключен модуль "Случайные сопутствующие товары".
Данная инструкция актуальна для сайтов, разработанных на версиях Canape CMS начиная с 17 по 18.2.
Чтобы добавить категорию товара нужно:
- авторизоваться в Canape CMS
- перейти в панель "Каталог", нажмите на категорию "Все товары" и нажмите "Добавить". Скриншот
Внимание! если необходимо, чтобы категория располагалась в другой категории, то выделите ее.
- в открывшемся интерфейсе введите название категории и нажмите "Сохранить". Скриншот
- появится новая категория, перейдите на вкладку "Товары" и нажмите на кнопку "Карточки". Скриншот
- в открывшемся интерфейсе в поле "Карточка товара" выберите карточку товара и нажмите "Сохранить". Скриншот
Категория добавлена, теперь надо связать ее с разделом типа "Каталог". Подробнее.
- откройте вкладку "Разделы", в ней выберите место для раздела и нажмите "Добавить". Скриншот
в интерфейсе добавления разделов заполните необходимые поля и нажмите "Сохранить". Скриншот
Внимание! В поле "Тип раздела" укажите "Каталог".
- в созданном разделе перейдите на вкладку "Каталог" и в поле "Категория" выберите нужную категорию товаров и нажмите "Сохранить". Скриншот
- категория связана с разделом. Проверьте отображение в разделе на сайте.
Данная инструкция актуальна для сайтов, разработанных на версиях Canape CMS начиная с 17 по 18.2.
Чтобы добавить товар нужно:
- авторизуйтесь в Canape CMS
- откройте панель "Каталог", выберите нужную категорию, нажмите на панель "Товары" и нажмите на кнопку "Добавить". Скриншот
- в открывшемся интерфейсе добавления товара (подробнее) заполните, необходимы поля и нажмите "Сохранить". Скриншот
- товар добавлен, проверьте его появление в разделе на сайте.
В разделе типа "Каталог" предусмотрен набор индивидуальных настроек для раздела.
Чтобы открыть интерфейс настройки необходимо в разделе типа "Каталог" открыть вкладку "Каталог" и:
- для версии 18.3 и выше Canape CMS нажмите кнопку "Настройки". Скриншот
- для версии 18.2 и ниже Canape CMS сразу откроется интерфейс настройки. Скриншот
Внимание! Набор настроек может отличаться в зависимости от версии Canape CMS.
Доступные настройки:
- Категория - настройка для привязки категории к разделу. Можно задать только 1 категорию.
- Шаблон вывода списка - настройка позволяет сменить шаблон вывод товаров в разделе. Доступно 3 варианта - Список, Галерея и Таблица.
- Количество позиций на страницу - данная настройка регулирует количество товаров выводимых на странице раздела
- Показать панель фильтра в списке - данная настройка включает панель фильтра в разделе. Подробнее
Настройка работает, только если на сайте подключен модуль "Фильтр".
- Раздел с формой заказа - данная настройка актуальна для сайта типа каталог, с помощью нее задается форма, в которую будет переводиться товар при нажатии кнопки "Заказать".